CEN206 Object-Oriented Programming¶
Week-10 (Structural Design Patterns)¶
Spring Semester, 2025-2026¶
Download DOC-PDF, DOC-DOCX, SLIDE
Structural Design Patterns¶
Weekly Outline¶
- Module A: Introduction to Structural Patterns
- Module B: Adapter Pattern
- Module C: Bridge Pattern
- Module D: Composite Pattern
- Module E: Decorator Pattern
- Module F: Facade Pattern
- Module G: Flyweight Pattern
- Module H: Proxy Pattern
Module A: Introduction to Structural Patterns¶
Module A: Outline¶
- What Are Structural Design Patterns?
- Classification of Structural Patterns
- Overview of the Seven Structural Patterns
- When to Use Structural Patterns
- Module Takeaway
What Are Structural Design Patterns?¶
Structural design patterns explain how to assemble objects and classes into larger structures, while keeping these structures flexible and efficient.
They deal with:
- Class composition: How classes inherit from each other
- Object composition: How objects are composed to form larger structures
- Interface simplification: How complex subsystems are presented to clients
- Memory optimization: How shared state reduces resource consumption
Source: refactoring.guru
Why Structural Patterns Matter¶
- They help you build scalable architectures by defining clear relationships between components
- They promote loose coupling between interacting classes
- They enable flexible composition of objects at runtime
- They provide proven solutions for organizing class hierarchies and object relationships
- They reduce code duplication through composition over inheritance
The Seven Structural Patterns¶
| Pattern | Purpose |
|---|---|
| Adapter | Makes incompatible interfaces work together |
| Bridge | Separates abstraction from implementation |
| Composite | Composes objects into tree structures |
| Decorator | Adds responsibilities dynamically |
| Facade | Simplifies complex subsystem interfaces |
| Flyweight | Shares state to support large numbers of objects |
| Proxy | Controls access to another object |
Structural Patterns - Overview¶

Classification by Purpose¶
Interface Patterns - Deal with adapting or simplifying interfaces: - Adapter, Facade
Composition Patterns - Deal with composing objects into structures: - Composite, Decorator
Separation Patterns - Deal with separating concerns: - Bridge
Optimization Patterns - Deal with resource management: - Flyweight
Access Control Patterns - Deal with controlling object access: - Proxy
Module A: Takeaway¶
- Structural patterns address how classes and objects are composed to form larger structures
- They ensure that structures remain flexible and efficient
- There are seven structural patterns, each solving a distinct structural problem
- Understanding these patterns is essential for building maintainable object-oriented systems
Module B: Adapter Pattern¶
Module B: Outline¶
- Intent
- Problem
- Solution
- Real-World Analogy
- Structure (UML)
- Java Code Example
- Applicability
- How to Implement
- Pros and Cons
- Relations with Other Patterns
- Module Takeaway
Adapter: Intent¶
Adapter is a structural design pattern that allows objects with incompatible interfaces to collaborate.
- Also known as: Wrapper
- Converts the interface of a class into another interface that clients expect
- Lets classes work together that could not otherwise because of incompatible interfaces
Source: refactoring.guru
Adapter: Problem¶
Imagine you are creating a stock market monitoring application. The app downloads stock data from multiple sources in XML format.
At some point, you decide to improve the app by integrating a smart third-party analytics library. But there is a catch: the analytics library only works with data in JSON format.
You cannot use the analytics library "as is" because it expects data in a format that is incompatible with your app.
Adapter: Problem (cont.)¶
You could change the library to work with XML, but: - This might break existing code that relies on the library - You might not have access to the library source code at all
This situation arises frequently when integrating third-party or legacy code.
Adapter: Solution¶
You can create an adapter -- a special object that converts the interface of one object so that another object can understand it.
- The adapter wraps one of the objects to hide the complexity of conversion happening behind the scenes
- The wrapped object is not even aware of the adapter
- The adapter receives calls in one format and translates them into calls the wrapped object understands
Adapter: Solution (cont.)¶
How adapters work:
- The adapter gets an interface compatible with one of the existing objects
- Using this interface, the existing object can safely call the adapter's methods
- Upon receiving a call, the adapter passes the request to the second object, but in a format and order that the second object expects
Sometimes it is even possible to create a two-way adapter that can convert calls in both directions.
Adapter: Real-World Analogy¶
When you travel from the US to Europe for the first time, you may get a surprise when trying to charge your laptop. The power plug and socket standards are different in different countries.
A power plug adapter solves this problem. It has the American-style socket on one end and the European-style plug on the other, acting as a translator between two incompatible interfaces.
Adapter: Structure (Object Adapter)¶
The Object Adapter uses composition:
- Client - A class that contains the existing business logic of the program
- Client Interface - A protocol that other classes must follow to be able to collaborate with the client code
- Service - Some useful class (usually third-party or legacy). The client cannot use this class directly because it has an incompatible interface
- Adapter - A class that is able to work with both the client and the service. It implements the client interface while wrapping the service object
Adapter: Structure (Class Adapter)¶
The Class Adapter uses multiple inheritance:
- The adapter inherits interfaces from both the client and the service classes simultaneously
- This approach is only possible in languages that support multiple inheritance (e.g., C++)
- No wrapping is needed; adaptation occurs within overridden methods
- The adapter overrides methods from both sides, translating between them
Adapter - Class Diagram¶

Adapter: Java Code Example - Interfaces¶
// The target interface that the client expects
public interface RoundPeg {
double getRadius();
}
// Concrete implementation of round peg
public class RoundPegImpl implements RoundPeg {
private double radius;
public RoundPegImpl(double radius) {
this.radius = radius;
}
@Override
public double getRadius() {
return radius;
}
}
Adapter: Java Code Example - Service¶
// The incompatible class (service) that we want to adapt
public class SquarePeg {
private double width;
public SquarePeg(double width) {
this.width = width;
}
public double getWidth() {
return width;
}
public double getSquare() {
return Math.pow(this.width, 2);
}
}
Adapter: Java Code Example - Adapter¶
// The adapter makes SquarePeg compatible with RoundPeg
public class SquarePegAdapter implements RoundPeg {
private SquarePeg peg;
public SquarePegAdapter(SquarePeg peg) {
this.peg = peg;
}
@Override
public double getRadius() {
// Calculate the minimum circle radius that can
// fit this square peg
return (Math.sqrt(Math.pow(peg.getWidth(), 2) * 2)) / 2;
}
}
Adapter: Java Code Example - Round Hole¶
// The client class that works with RoundPeg interface
public class RoundHole {
private double radius;
public RoundHole(double radius) {
this.radius = radius;
}
public double getRadius() {
return radius;
}
public boolean fits(RoundPeg peg) {
return this.getRadius() >= peg.getRadius();
}
}
Adapter: Java Code Example - Client¶
public class AdapterDemo {
public static void main(String[] args) {
RoundHole hole = new RoundHole(5);
RoundPegImpl roundPeg = new RoundPegImpl(5);
System.out.println(hole.fits(roundPeg)); // true
SquarePeg smallSquarePeg = new SquarePeg(5);
SquarePeg largeSquarePeg = new SquarePeg(10);
// hole.fits(smallSquarePeg); // Won't compile!
// Use adapter to make square pegs compatible
SquarePegAdapter smallAdapter =
new SquarePegAdapter(smallSquarePeg);
SquarePegAdapter largeAdapter =
new SquarePegAdapter(largeSquarePeg);
System.out.println(hole.fits(smallAdapter)); // true
System.out.println(hole.fits(largeAdapter)); // false
// Expected Output:
// true
// true
// false
}
}
Adapter - Sequence Diagram¶

Adapter: Applicability¶
Use the Adapter pattern when:
- You want to use an existing class, but its interface is not compatible with the rest of your code
- You want to create a reusable class that cooperates with unrelated or unforeseen classes that do not necessarily have compatible interfaces
- You need to use several existing subclasses, but it is impractical to adapt their interface by subclassing every one. An object adapter can adapt the interface of its parent class
Adapter: Applicability (cont.)¶
- You need a middle-layer class to serve as a translator between your code and a legacy class, a third-party class, or any other class with a weird interface
- You want to reuse existing subclasses that lack some common functionality that cannot be added to the superclass
Adapter: How to Implement¶
-
Make sure that you have at least two classes with incompatible interfaces: a useful service class and one or more client classes that would benefit from using the service class
-
Declare the client interface and describe how clients communicate with the service
-
Create the adapter class and make it follow the client interface. Leave all the methods empty for now
Adapter: How to Implement (cont.)¶
-
Add a field to the adapter class to store a reference to the service object. The common practice is to initialize this field via the constructor, but sometimes it is more convenient to pass it to the adapter when calling its methods
-
One by one, implement all methods of the client interface in the adapter class. The adapter should delegate most of the real work to the service object, handling only the interface or data format conversion
-
Clients should use the adapter via the client interface. This lets you change or extend the adapters without affecting the client code
Adapter: Pros and Cons¶
Pros: - Single Responsibility Principle: You can separate the interface or data conversion code from the primary business logic of the program - Open/Closed Principle: You can introduce new types of adapters into the program without breaking the existing client code, as long as they work with the adapters through the client interface
Cons: - The overall complexity of the code increases because you need to introduce a set of new interfaces and classes. Sometimes it is simpler just to change the service class so that it matches the rest of your code
Adapter: Relations with Other Patterns¶
- Bridge is usually designed up-front, letting you develop parts of an application independently. Adapter is commonly used with an existing app to make otherwise-incompatible classes work together
- Adapter changes the interface of an existing object, while Decorator enhances an object without changing its interface. Decorator supports recursive composition, which is not possible with Adapter
- Adapter provides a different interface to the wrapped object, Proxy provides it with the same interface, and Decorator provides it with an enhanced interface
Adapter: Relations with Other Patterns (cont.)¶
- Facade defines a new interface for existing objects, whereas Adapter tries to make the existing interface usable. Adapter usually wraps just one object, while Facade works with an entire subsystem of objects
- Bridge, State, Strategy (and to some degree Adapter) have very similar structures. All these patterns are based on composition, which is delegating work to other objects. However, they all solve different problems
Module B: Takeaway¶
- The Adapter pattern acts as a bridge between two incompatible interfaces
- It wraps an existing class with a new interface to make it compatible with client expectations
- Use it when you need to integrate legacy or third-party code with your system
- It follows the Single Responsibility and Open/Closed principles
- There are two variants: Object Adapter (composition) and Class Adapter (multiple inheritance)
Module C: Bridge Pattern¶
Module C: Outline¶
- Intent
- Problem
- Solution
- Real-World Analogy
- Structure (UML)
- Java Code Example
- Applicability
- How to Implement
- Pros and Cons
- Relations with Other Patterns
- Module Takeaway
Bridge: Intent¶
Bridge is a structural design pattern that lets you split a large class or a set of closely related classes into two separate hierarchies -- abstraction and implementation -- which can be developed independently of each other.
Source: refactoring.guru
Bridge: Problem¶
Say you have a geometric Shape class with a pair of subclasses: Circle and Square. You want to extend this class hierarchy to incorporate colors, so you plan to create Red and Blue shape subclasses.
However, since you already have two subclasses, you would need to create four class combinations such as BlueCircle and RedSquare.
Bridge: Problem (cont.)¶
Adding new shape types and colors to the hierarchy will grow it exponentially. For example: - Adding a Triangle shape would require 2 new subclasses (one for each color) - Adding a Green color would require 3 new subclasses (one for each shape)
This problem occurs because we are trying to extend shape classes in two independent dimensions: by form and by color. This is a very common issue with class inheritance.
Bridge: Solution¶
The Bridge pattern attempts to solve this problem by switching from inheritance to object composition. What this means is that you extract one of the dimensions into a separate class hierarchy, so that the original classes will reference an object of the new hierarchy, instead of having all of its state and behaviors within one class.
Bridge: Solution (cont.)¶
Following this approach, we can extract the color-related code into its own class with two subclasses: Red and Blue. The Shape class then gets a reference field pointing to one of the color objects.
Now the shape can delegate any color-related work to the linked color object. That reference will act as a bridge between the Shape and Color classes.
From now on, adding new colors will not require changing the shape hierarchy, and vice versa.
Bridge: Abstraction and Implementation¶
Abstraction (also called interface) is a high-level control layer for some entity. This layer is not supposed to do any real work on its own. It should delegate the work to the implementation layer (also called platform).
Note: these are not the same as interfaces or abstract classes from your programming language. They are general concepts.
- Abstraction: GUI layer of an app (e.g., remote control)
- Implementation: Operating system API, device-specific code (e.g., TV, Radio)
Bridge: Real-World Analogy¶
Consider a remote control and a device (TV, Radio).
- The remote control is the abstraction -- it provides high-level controls (power, volume, channel)
- The device is the implementation -- it defines how these controls actually work
- You can pair different remotes with different devices
- You can create an advanced remote with extra buttons without changing the device classes
Bridge: Structure¶
- Abstraction -- Provides high-level control logic. Relies on the implementation object to do the actual low-level work
- Implementation -- Declares the interface that is common for all concrete implementations. An abstraction can only communicate with an implementation object via methods declared here
- Concrete Implementations -- Contain platform-specific code
- Refined Abstractions -- Provide variants of control logic. Like their parent, they work with different implementations via the general implementation interface
- Client -- Links an abstraction object with one of the implementation objects
Bridge - Class Diagram¶

Bridge: Java Code Example - Implementation Interface¶
// The implementation interface declares methods common to all
// concrete implementation classes. It does not have to match the
// abstraction's interface.
public interface Device {
boolean isEnabled();
void enable();
void disable();
int getVolume();
void setVolume(int percent);
int getChannel();
void setChannel(int channel);
}
Bridge: Java Code Example - Concrete Implementations¶
public class Tv implements Device {
private boolean on = false;
private int volume = 30;
private int channel = 1;
@Override
public boolean isEnabled() { return on; }
@Override
public void enable() { on = true; }
@Override
public void disable() { on = false; }
@Override
public int getVolume() { return volume; }
@Override
public void setVolume(int percent) {
this.volume = Math.max(0, Math.min(100, percent));
}
@Override
public int getChannel() { return channel; }
@Override
public void setChannel(int channel) {
this.channel = channel;
}
}
Bridge: Java Code Example - Concrete Implementations (cont.)¶
public class Radio implements Device {
private boolean on = false;
private int volume = 20;
private int channel = 1;
@Override
public boolean isEnabled() { return on; }
@Override
public void enable() { on = true; }
@Override
public void disable() { on = false; }
@Override
public int getVolume() { return volume; }
@Override
public void setVolume(int percent) {
this.volume = Math.max(0, Math.min(100, percent));
}
@Override
public int getChannel() { return channel; }
@Override
public void setChannel(int channel) {
this.channel = channel;
}
}
Bridge: Java Code Example - Abstraction¶
// The abstraction defines the interface for the "control" part
// of the two class hierarchies. It maintains a reference to an
// object of the implementation hierarchy and delegates all of
// the real work to this object.
public class RemoteControl {
protected Device device;
public RemoteControl(Device device) {
this.device = device;
}
public void togglePower() {
if (device.isEnabled()) {
device.disable();
} else {
device.enable();
}
}
public void volumeDown() {
device.setVolume(device.getVolume() - 10);
}
public void volumeUp() {
device.setVolume(device.getVolume() + 10);
}
public void channelDown() {
device.setChannel(device.getChannel() - 1);
}
public void channelUp() {
device.setChannel(device.getChannel() + 1);
}
}
Bridge: Java Code Example - Refined Abstraction¶
// You can extend the abstraction hierarchy independently
// from device classes.
public class AdvancedRemoteControl extends RemoteControl {
public AdvancedRemoteControl(Device device) {
super(device);
}
public void mute() {
device.setVolume(0);
}
}
Bridge: Java Code Example - Client¶
public class BridgeDemo {
public static void main(String[] args) {
// Pair a basic remote with a TV
Device tv = new Tv();
RemoteControl remote = new RemoteControl(tv);
remote.togglePower();
remote.volumeUp();
System.out.println("TV Volume: " + tv.getVolume());
// Pair an advanced remote with a Radio
Device radio = new Radio();
AdvancedRemoteControl advancedRemote =
new AdvancedRemoteControl(radio);
advancedRemote.togglePower();
advancedRemote.mute();
System.out.println("Radio Volume: " +
radio.getVolume()); // 0
// Expected Output:
// TV Volume: 10
// Radio Volume: 0
}
}
Bridge - Sequence Diagram¶

Bridge: Applicability¶
Use the Bridge pattern when:
- You want to divide and organize a monolithic class that has several variants of some functionality (e.g., if the class can work with various database servers)
- You need to extend a class in several orthogonal (independent) dimensions
- You need to be able to switch implementations at runtime
Bridge: Applicability (cont.)¶
Monolithic class refactoring: The bigger a class becomes, the harder it is to figure out how it works and the longer it takes to make a change. Bridge lets you split the monolithic class into several class hierarchies, each changeable independently.
Orthogonal dimensions: Extract a separate class hierarchy for each dimension. The original class delegates related work to objects belonging to those hierarchies instead of doing everything on its own.
Runtime switching: Although it is optional, the Bridge pattern lets you replace the implementation object inside the abstraction at runtime. This is as easy as assigning a new value to a field.
Bridge: How to Implement¶
-
Identify the orthogonal dimensions in your classes. These independent concepts could be: abstraction/platform, domain/infrastructure, front-end/back-end, or interface/implementation
-
See what operations the client needs and define them in the base abstraction class
-
Determine the operations available on all platforms. Declare the ones that the abstraction needs in the general implementation interface
Bridge: How to Implement (cont.)¶
-
For all platforms in your domain, create concrete implementation classes, but make sure they all follow the implementation interface
-
Inside the abstraction class, add a reference field for the implementation type. The abstraction delegates most of the work to the implementation object that is referenced in that field
-
If you have several variants of high-level logic, create refined abstractions for each variant by extending the base abstraction class
-
The client code should pass an implementation object to the abstraction's constructor to associate one with the other. After that, the client can forget about the implementation and work only with the abstraction object
Bridge: Pros and Cons¶
Pros: - You can create platform-independent classes and apps - The client code works with high-level abstractions and is not exposed to the platform details - Open/Closed Principle: You can introduce new abstractions and implementations independently of each other - Single Responsibility Principle: You can focus on high-level logic in the abstraction and on platform details in the implementation
Cons: - You might make the code more complicated by applying the pattern to a highly cohesive class
Bridge: Relations with Other Patterns¶
- Bridge is usually designed up-front, letting you develop parts of an application independently. On the other hand, Adapter is commonly used with an existing application to make otherwise-incompatible classes work together
- Bridge, State, Strategy (and to some degree Adapter) have very similar structures. All these patterns are based on composition. However, they all solve different problems
- You can use Abstract Factory along with Bridge. This pairing is useful when some abstractions defined by Bridge can only work with specific implementations
- You can combine Builder with Bridge: the director class plays the role of the abstraction, while different builders act as implementations
Module C: Takeaway¶
- The Bridge pattern separates abstraction from implementation so both can vary independently
- It solves the problem of combinatorial explosion in class hierarchies
- It uses composition instead of inheritance to combine different dimensions
- It follows the Open/Closed and Single Responsibility principles
- Design it up-front rather than retrofitting (that is what Adapter is for)
Module D: Composite Pattern¶
Module D: Outline¶
- Intent
- Problem
- Solution
- Real-World Analogy
- Structure (UML)
- Java Code Example
- Applicability
- How to Implement
- Pros and Cons
- Relations with Other Patterns
- Module Takeaway
Composite: Intent¶
Composite is a structural design pattern that lets you compose objects into tree structures and then work with these structures as if they were individual objects.
- Also known as: Object Tree
Source: refactoring.guru
Composite: Problem¶
Using the Composite pattern makes sense only when the core model of your app can be represented as a tree.
For example, imagine that you have two types of objects: Products and Boxes. A Box can contain several Products as well as a number of smaller Boxes. These little Boxes can also hold some Products or even smaller Boxes, and so on.
Composite: Problem (cont.)¶
Say you decide to create an ordering system using these classes. Orders could contain simple products without any wrapping, as well as boxes stuffed with products and other boxes.
How would you determine the total price of such an order?
You could try a direct approach: unwrap all the boxes, go over all the products and then calculate the total. But this requires knowing the specific classes and nesting structure in advance, making the code tightly coupled to the structure.
Composite: Solution¶
The Composite pattern suggests that you work with Products and Boxes through a common interface which declares a method for calculating the total price.
- For a product, it would simply return the product's price
- For a box, it would go over each item the box contains, ask its price, and then return a total for this box
The greatest benefit is that you do not need to care about the concrete classes of objects that compose the tree. You can treat them all the same via the common interface.
Composite: Solution (cont.)¶
When you call a method, the objects themselves pass the request down the tree. You can run a behavior recursively over all components of an object tree.
This approach works because: - A product returns its price directly - A box iterates over its contents, calling the price method on each item - If an item is another box, that box also iterates over its contents, and so on - The result is that the entire tree structure is traversed automatically
Composite: Real-World Analogy¶
Armies of most countries are structured as hierarchies. An army consists of several divisions; a division is a set of brigades, and a brigade consists of platoons, which can be broken down into squads. Finally, a squad is a small group of real soldiers.
Orders are given at the top of the hierarchy and passed down onto each level until every soldier knows what needs to be done. This mirrors how the Composite pattern delegates work through the tree.
Composite: Structure¶
- Component -- The interface that describes operations common to both simple and complex elements of the tree
- Leaf -- A basic element of a tree that does not have sub-elements. Usually, leaf components end up doing most of the real work, since they have no one to delegate the work to
- Container (Composite) -- An element that has sub-elements: leaves or other containers. A container does not know the concrete classes of its children. It works with all sub-elements only via the component interface
- Client -- Works with all elements through the component interface. As a result, the client can work in the same way with both simple and complex elements of the tree
Composite - Class Diagram¶

Composite: Java Code Example - Component¶
// The component interface declares common operations for
// both simple and complex objects of a composition.
public interface Graphic {
void move(int x, int y);
void draw();
}
Composite: Java Code Example - Leaves¶
// Leaf classes represent end objects of a composition.
// A leaf object cannot have any sub-objects.
public class Dot implements Graphic {
protected int x, y;
public Dot(int x, int y) {
this.x = x;
this.y = y;
}
@Override
public void move(int x, int y) {
this.x += x;
this.y += y;
}
@Override
public void draw() {
System.out.println("Draw dot at (" + x + ", " + y + ")");
}
}
Composite: Java Code Example - Leaves (cont.)¶
public class Circle extends Dot {
private int radius;
public Circle(int x, int y, int radius) {
super(x, y);
this.radius = radius;
}
@Override
public void draw() {
System.out.println("Draw circle at (" + x + ", " + y
+ ") with radius " + radius);
}
}
Composite: Java Code Example - Composite¶
import java.util.ArrayList;
import java.util.List;
// The Composite class represents complex components that may
// have children. It delegates work to its children and then
// aggregates the result.
public class CompoundGraphic implements Graphic {
private List<Graphic> children = new ArrayList<>();
public void add(Graphic child) {
children.add(child);
}
public void remove(Graphic child) {
children.remove(child);
}
@Override
public void move(int x, int y) {
for (Graphic child : children) {
child.move(x, y);
}
}
@Override
public void draw() {
System.out.println("---- CompoundGraphic ----");
for (Graphic child : children) {
child.draw();
}
System.out.println("---- End Compound ----");
}
}
Composite: Java Code Example - Client¶
public class CompositeDemo {
public static void main(String[] args) {
// Create simple components
Dot dot1 = new Dot(1, 2);
Dot dot2 = new Dot(3, 4);
Circle circle = new Circle(5, 6, 10);
// Create a composite and add components
CompoundGraphic group1 = new CompoundGraphic();
group1.add(dot1);
group1.add(circle);
// Create another composite containing the first
CompoundGraphic group2 = new CompoundGraphic();
group2.add(dot2);
group2.add(group1); // Nesting composites
// Draw the entire tree
group2.draw();
// Move all elements
group2.move(10, 10);
group2.draw();
// Expected Output:
// ---- Begin Compound ----
// Drawing Dot at (3, 4)
// ---- Begin Compound ----
// Drawing Dot at (1, 2)
// Drawing Circle at (5, 6) with radius 10
// ---- End Compound ----
// ---- End Compound ----
// ---- Begin Compound ----
// Drawing Dot at (13, 14)
// ---- Begin Compound ----
// Drawing Dot at (11, 12)
// Drawing Circle at (15, 16) with radius 10
// ---- End Compound ----
// ---- End Compound ----
}
}
Composite - Sequence Diagram¶

Composite: Applicability¶
Use the Composite pattern when:
- You have to implement a tree-like object structure. The Composite pattern provides you with two basic element types that share a common interface: simple leaves and complex containers
- You want the client code to treat both simple and complex elements uniformly. All elements defined by the Composite pattern share a common interface, so the client does not need to worry about the concrete class of the objects it works with
Composite: How to Implement¶
-
Make sure that the core model of your app can be represented as a tree structure. Try to break it down into simple elements and containers. Remember that containers must be able to contain both simple elements and other containers
-
Declare the component interface with a list of methods that make sense for both simple and complex components
-
Create a leaf class to represent simple elements. A program may have multiple different leaf classes
Composite: How to Implement (cont.)¶
-
Create a container class to represent complex elements. In this class, provide an array field for storing references to sub-elements. The array must be able to store both leaves and containers, so make sure it is declared with the component interface type
-
When implementing the methods of the container, remember that a container is supposed to delegate most of the work to sub-elements
-
Finally, define the methods for adding and removing child elements in the container. Keep in mind that these operations can be declared in the component interface, which would violate the Interface Segregation Principle but would let the client treat all elements equally
Composite: Pros and Cons¶
Pros: - You can work with complex tree structures more conveniently: use polymorphism and recursion to your advantage - Open/Closed Principle: You can introduce new element types into the app without breaking the existing code, which now works with the object tree
Cons: - It might be difficult to provide a common interface for classes whose functionality differs too much. In certain scenarios, you would need to overgeneralize the component interface, making it harder to comprehend
Composite: Relations with Other Patterns¶
- You can use Builder when creating complex Composite trees because you can program its construction steps to work recursively
- Chain of Responsibility is often used in conjunction with Composite. When a leaf component gets a request, it can pass it through the chain of all parent components down to the root of the object tree
- You can use Iterators to traverse Composite trees
- You can use Visitor to execute an operation over an entire Composite tree
Composite: Relations with Other Patterns (cont.)¶
- You can implement shared leaf nodes of the Composite tree as Flyweights to save RAM
- Composite and Decorator have similar structure diagrams since both rely on recursive composition. However, a Decorator is like a Composite that has only one child component. Decorator adds additional responsibilities to the wrapped object, while Composite just "sums up" its children's results
- Designs that make heavy use of Composite and Decorator can often benefit from using Prototype. Applying the pattern lets you clone complex structures instead of re-constructing them from scratch
Module D: Takeaway¶
- The Composite pattern lets you compose objects into tree structures and treat them uniformly
- It uses a common interface for both simple (leaf) and complex (composite) elements
- The pattern enables recursive composition where containers can hold both leaves and other containers
- It is ideal for representing part-whole hierarchies
- It follows the Open/Closed Principle by allowing new element types without modifying existing code
Module E: Decorator Pattern¶
Module E: Outline¶
- Intent
- Problem
- Solution
- Real-World Analogy
- Structure (UML)
- Java Code Example
- Applicability
- How to Implement
- Pros and Cons
- Relations with Other Patterns
- Module Takeaway
Decorator: Intent¶
Decorator is a structural design pattern that lets you attach new behaviors to objects by placing these objects inside special wrapper objects that contain the behaviors.
- Also known as: Wrapper
Source: refactoring.guru
Decorator: Problem¶
Imagine that you are working on a notification library which lets other programs notify their users about important events.
The initial version of the library was based on the Notifier class that had only a few fields, a constructor, and a single send method. The method could accept a message argument from a client and send the message to a list of emails.
Decorator: Problem (cont.)¶
At some point, you realize that users of the library expect more than just email notifications. Many of them would like to receive an SMS about critical issues. Others would like to be notified on Facebook. And the corporate users would love to get Slack notifications.
How hard can that be? You extend the Notifier class and put the additional notification methods into new subclasses. Now the client is supposed to instantiate the desired notification class and use it for all further notifications.
Decorator: Problem (cont.)¶
But then someone asks: "Why can't you use several notification types at once?" For example, if your house is on fire, you would probably want to be informed through every channel.
You try to address that by creating special subclasses for every combination. But it quickly becomes apparent that this approach bloats the code immensely -- combinatorial explosion of subclasses makes the codebase unmaintainable.
Decorator: Solution¶
When you need to alter an object's behavior, the first thing that comes to mind is extending a class. However, inheritance has several serious caveats:
- Inheritance is static -- you cannot alter the behavior of an existing object at runtime
- Subclasses can have just one parent class (in most languages)
One of the alternatives is to use Composition/Aggregation instead of Inheritance.
Decorator: Solution (cont.)¶
A wrapper is an object that can be linked with some target object. The wrapper contains the same set of methods as the target and delegates all requests it receives to the target. However, the wrapper may alter the result by doing something either before or after it passes the request to the target.
When does a simple wrapper become a real decorator? The wrapper implements the same interface as the wrapped object. That is why from the client's perspective these objects are identical.
Decorator: Solution (cont.)¶
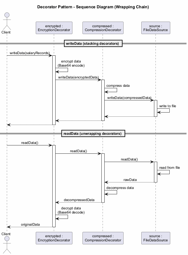
Multiple wrappers can be stacked around a single object, combining all their behaviors:
The client can wrap the object with any decorators that follow the same interface. All wrappers combine their behaviors without creating new subclasses.
Decorator: Real-World Analogy¶
Wearing clothes is an example of using decorators. When you are cold, you wrap yourself in a sweater. If you are still cold, you can wear a jacket on top. If it is raining, you can put on a raincoat.
All of these garments extend your basic behavior but are not part of you, and you can easily take off any piece of clothing whenever you do not need it.
Decorator: Structure¶
- Component -- Declares the common interface for both wrappers and wrapped objects
- Concrete Component -- A class of objects being wrapped. It defines basic behavior, which can be altered by decorators
- Base Decorator -- A class that has a field for referencing a wrapped object. The field's type should be declared as the component interface so it can contain both concrete components and decorators. The base decorator delegates all operations to the wrapped object
- Concrete Decorators -- Define extra behaviors that can be added to components dynamically. They override methods of the base decorator and execute their behavior either before or after calling the parent method
- Client -- Can wrap components in multiple layers of decorators, as long as it works with all objects via the component interface
Decorator - Class Diagram¶

Decorator: Java Code Example - Component Interface¶
// The component interface defines operations that can be
// altered by decorators.
public interface DataSource {
void writeData(String data);
String readData();
}
Decorator: Java Code Example - Concrete Component¶
import java.io.*;
// Concrete components provide default implementations
// of the operations.
public class FileDataSource implements DataSource {
private String filename;
public FileDataSource(String filename) {
this.filename = filename;
}
@Override
public void writeData(String data) {
try (FileWriter writer = new FileWriter(filename)) {
writer.write(data);
} catch (IOException e) {
e.printStackTrace();
}
}
@Override
public String readData() {
try (BufferedReader reader =
new BufferedReader(new FileReader(filename))) {
StringBuilder sb = new StringBuilder();
String line;
while ((line = reader.readLine()) != null) {
sb.append(line);
}
return sb.toString();
} catch (IOException e) {
return "";
}
}
}
Decorator: Java Code Example - Base Decorator¶
// The base decorator class follows the same interface as
// the other components. The primary purpose of this class
// is to define the wrapping interface for all concrete
// decorators. The default implementation of the wrapping
// code might include a field for storing a wrapped
// component and the means to initialize it.
public class DataSourceDecorator implements DataSource {
protected DataSource wrappee;
public DataSourceDecorator(DataSource source) {
this.wrappee = source;
}
@Override
public void writeData(String data) {
wrappee.writeData(data);
}
@Override
public String readData() {
return wrappee.readData();
}
}
Decorator: Java Code Example - Concrete Decorators¶
import java.util.Base64;
// Concrete decorators must call methods on the wrapped
// object, but may add something of their own to the result.
public class EncryptionDecorator extends DataSourceDecorator {
public EncryptionDecorator(DataSource source) {
super(source);
}
@Override
public void writeData(String data) {
// Encrypt data before writing
String encrypted = Base64.getEncoder()
.encodeToString(data.getBytes());
super.writeData(encrypted);
}
@Override
public String readData() {
// Decrypt data after reading
String data = super.readData();
return new String(Base64.getDecoder().decode(data));
}
}
Decorator: Java Code Example - Concrete Decorators (cont.)¶
import java.io.ByteArrayOutputStream;
import java.util.zip.*;
public class CompressionDecorator extends DataSourceDecorator {
public CompressionDecorator(DataSource source) {
super(source);
}
@Override
public void writeData(String data) {
// Compress data before writing
String compressed = compress(data);
super.writeData(compressed);
}
@Override
public String readData() {
// Decompress data after reading
String data = super.readData();
return decompress(data);
}
private String compress(String data) {
// Compression logic here
return data; // Simplified
}
private String decompress(String data) {
// Decompression logic here
return data; // Simplified
}
}
Decorator: Java Code Example - Client¶
public class DecoratorDemo {
public static void main(String[] args) {
String salaryRecords =
"Name,Salary\nJohn Smith,100000\nSteven Jobs,912000";
// Simple writing without any decorators
DataSource source = new FileDataSource("output.txt");
source.writeData(salaryRecords);
// Writing with encryption
DataSource encrypted = new EncryptionDecorator(
new FileDataSource("encrypted.txt"));
encrypted.writeData(salaryRecords);
// Writing with compression AND encryption
// Note how decorators are stacked
DataSource compressedAndEncrypted =
new EncryptionDecorator(
new CompressionDecorator(
new FileDataSource("compressed.txt")));
compressedAndEncrypted.writeData(salaryRecords);
// Reading decrypts and decompresses automatically
System.out.println(compressedAndEncrypted.readData());
// Expected Output:
// Name,Salary
// John Smith,100000
// Steven Jobs,912000
}
}
Decorator - Sequence Diagram¶

Decorator: Applicability¶
Use the Decorator pattern when:
- You need to be able to assign extra behaviors to objects at runtime without breaking the code that uses these objects
- It is awkward or not possible to extend an object's behavior using inheritance (e.g.,
finalclasses) - You need to combine several behaviors by wrapping an object in multiple decorators
Decorator: Applicability (cont.)¶
The Decorator lets you structure your business logic into layers, create a decorator for each layer, and compose objects with various combinations of this logic at runtime. The client code can treat all these objects in the same way, since they all follow a common interface.
Decorator: How to Implement¶
-
Make sure your business domain can be represented as a primary component with multiple optional layers over it
-
Figure out what methods are common to both the primary component and the optional layers. Create a component interface and declare those methods there
-
Create a concrete component class and define the base behavior in it
Decorator: How to Implement (cont.)¶
-
Create a base decorator class. It should have a field for storing a reference to a wrapped object. The field should be declared with the component interface type to allow linking to concrete components as well as decorators. The base decorator must delegate all work to the wrapped object
-
Make sure all classes implement the component interface
-
Create concrete decorators by extending them from the base decorator. A concrete decorator must execute its behavior before or after the call to the parent method (which always delegates to the wrapped object)
-
The client code must be responsible for creating decorators and composing them in the way the client needs
Decorator: Pros and Cons¶
Pros: - You can extend an object's behavior without making a new subclass - You can add or remove responsibilities from an object at runtime - You can combine several behaviors by wrapping an object into multiple decorators - Single Responsibility Principle: You can divide a monolithic class that implements many possible variants of behavior into several smaller classes
Cons: - It is hard to remove a specific wrapper from the wrappers stack - It is hard to implement a decorator in such a way that its behavior does not depend on the order in the decorators stack - The initial configuration code of layers might look pretty ugly
Decorator: Relations with Other Patterns¶
- Adapter provides a completely different interface for accessing an existing object. With Decorator, the interface either stays the same or gets extended. In addition, Decorator supports recursive composition, which is not possible when you use Adapter
- Adapter changes the interface of an existing object, while Decorator enhances an object without changing its interface
- Proxy usually manages the full lifecycle of its service object on its own, whereas the composition of Decorators is always controlled by the client
Decorator: Relations with Other Patterns (cont.)¶
- Chain of Responsibility and Decorator have very similar class structures. Both patterns rely on recursive composition to pass execution through a series of objects. However, there are several crucial differences. CoR handlers can execute arbitrary operations independently of each other. They can also stop passing the request further at any point. Decorators extend the object's behavior while keeping it consistent with the base interface
- Composite and Decorator have similar structure diagrams since both rely on recursive composition. A Decorator is like a Composite that has only one child component. Decorator adds additional responsibilities to the wrapped object, while Composite just "sums up" its children's results
- Strategy lets you change the insides of an object, while Decorator lets you change the skin
Module E: Takeaway¶
- The Decorator pattern allows adding behavior to objects dynamically through wrapping
- It avoids the combinatorial explosion of subclasses caused by inheritance
- Multiple decorators can be stacked to combine behaviors
- It follows the Single Responsibility and Open/Closed principles
- Prefer composition over inheritance when behaviors need to be added at runtime
Module F: Facade Pattern¶
Module F: Outline¶
- Intent
- Problem
- Solution
- Real-World Analogy
- Structure (UML)
- Java Code Example
- Applicability
- How to Implement
- Pros and Cons
- Relations with Other Patterns
- Module Takeaway
Facade: Intent¶
Facade is a structural design pattern that provides a simplified interface to a library, a framework, or any other complex set of classes.
Source: refactoring.guru
Facade: Problem¶
Imagine that you must make your code work with a broad set of objects that belong to a sophisticated library or framework. Ordinarily, you would need to initialize all of those objects, keep track of dependencies, execute methods in the correct order, and so on.
As a result, the business logic of your classes would become tightly coupled to the implementation details of third-party classes, making it hard to comprehend and maintain.
Facade: Solution¶
A facade is a class that provides a simple interface to a complex subsystem which contains lots of moving parts. A facade might provide limited functionality in comparison to working with the subsystem directly. However, it includes only those features that clients really care about.
Having a facade is handy when you need to integrate your app with a sophisticated library that has dozens of features, but you just need a tiny bit of its functionality.
Facade: Solution (cont.)¶
For instance, an app that uploads short funny videos with cats to social media could potentially use a professional video conversion library. However, all that it really needs is a class with the single method encode(filename, format).
After creating such a class and connecting it with the video conversion library, you will have your first facade.
Facade: Real-World Analogy¶
When you call a shop to place a phone order, an operator is your facade to all services and departments of the shop. The operator provides you with a simple voice interface to the ordering system, payment gateways, and various delivery services.
You do not need to navigate through the shop's internal systems yourself -- the operator handles everything through a simple interface.
Facade: Structure¶
-
Facade -- Provides convenient access to a particular part of the subsystem's functionality. It knows where to direct the client's request and how to operate all the moving parts
-
Additional Facade -- Can be created to prevent polluting a single facade with unrelated features that would make it yet another complex structure. Additional facades can be used by both clients and other facades
-
Complex Subsystem -- Consists of dozens of various objects. To make them all do something meaningful, you have to dive deep into the subsystem's implementation details. Subsystem classes are not aware of the facade's existence
-
Client -- Uses the facade instead of calling the subsystem objects directly
Facade - Class Diagram¶

Facade: Java Code Example - Subsystem Classes¶
// These are some of the classes of a complex third-party
// video conversion framework.
public class VideoFile {
private String name;
private String codecType;
public VideoFile(String name) {
this.name = name;
this.codecType = name.substring(
name.indexOf(".") + 1);
}
public String getName() { return name; }
public String getCodecType() { return codecType; }
}
public interface Codec { }
public class MPEG4CompressionCodec implements Codec {
public String type = "mp4";
}
public class OggCompressionCodec implements Codec {
public String type = "ogg";
}
Facade: Java Code Example - Subsystem Classes (cont.)¶
public class CodecFactory {
public static Codec extract(VideoFile file) {
String type = file.getCodecType();
if (type.equals("mp4")) {
System.out.println("CodecFactory: extracting " +
"MPEG4 audio...");
return new MPEG4CompressionCodec();
} else {
System.out.println("CodecFactory: extracting " +
"Ogg audio...");
return new OggCompressionCodec();
}
}
}
public class BitrateReader {
public static VideoFile read(VideoFile file, Codec codec) {
System.out.println("BitrateReader: reading file...");
return file;
}
public static VideoFile convert(VideoFile buffer,
Codec codec) {
System.out.println("BitrateReader: writing file...");
return buffer;
}
}
public class AudioMixer {
public VideoFile fix(VideoFile result) {
System.out.println("AudioMixer: fixing audio...");
return result;
}
}
Facade: Java Code Example - Facade Class¶
// The Facade class provides a simple interface to the
// complex logic of one or several subsystems. The Facade
// delegates the client requests to the appropriate objects
// within the subsystem and is also responsible for managing
// their lifecycle.
public class VideoConversionFacade {
public VideoFile convert(String filename, String format) {
System.out.println("VideoConversionFacade: " +
"conversion started.");
VideoFile file = new VideoFile(filename);
Codec sourceCodec = CodecFactory.extract(file);
Codec destinationCodec;
if (format.equals("mp4")) {
destinationCodec = new MPEG4CompressionCodec();
} else {
destinationCodec = new OggCompressionCodec();
}
VideoFile buffer = BitrateReader.read(file,
sourceCodec);
VideoFile result = BitrateReader.convert(buffer,
destinationCodec);
result = new AudioMixer().fix(result);
System.out.println("VideoConversionFacade: " +
"conversion completed.");
return result;
}
}
Facade: Java Code Example - Client¶
// The client code does not depend on any subsystem classes.
// Any changes to the subsystem's code will not affect the
// client code. You would only need to update the Facade.
public class FacadeDemo {
public static void main(String[] args) {
VideoConversionFacade converter =
new VideoConversionFacade();
VideoFile mp4Video = converter.convert(
"funny-cats-video.ogg", "mp4");
System.out.println("Converted: " +
mp4Video.getName());
// The client only interacts with the simple facade
// interface, without knowing about dozens of
// subsystem classes.
// Expected Output:
// VideoConversionFacade: conversion started.
// VideoConversionFacade: conversion completed.
// Converted: funny-cats-video.mp4
}
}
Facade - Sequence Diagram¶

Facade: Applicability¶
Use the Facade pattern when:
- You need to have a limited but straightforward interface to a complex subsystem. Often, subsystems get more complex over time. Even applying design patterns typically leads to creating more classes. A subsystem may become more flexible and easier to reuse in various contexts, but the amount of configuration and boilerplate code it demands from a client grows ever larger. The Facade attempts to provide a shortcut to the most-used features of the subsystem
Facade: Applicability (cont.)¶
- You want to structure a subsystem into layers. Create facades to define entry points to each level of a subsystem. You can reduce coupling between multiple subsystems by requiring them to communicate only through facades. This approach is similar to the Mediator pattern
Facade: How to Implement¶
-
Check whether it is possible to provide a simpler interface than what an existing subsystem already provides. You are on the right track if this interface makes the client code independent from many of the subsystem's classes
-
Declare and implement this interface in a new facade class. The facade should redirect the calls from the client code to appropriate objects of the subsystem. The facade should be responsible for initializing the subsystem and managing its further life cycle unless the client code already does this
Facade: How to Implement (cont.)¶
-
To get the full benefit from the pattern, make all the client code communicate with the subsystem only via the facade. Now the client code is protected from any changes in the subsystem code. For example, when a subsystem gets upgraded to a new version, you will only need to modify the code in the facade
-
If the facade becomes too big, consider extracting part of its behavior to a new, refined facade class
Facade: Pros and Cons¶
Pros: - You can isolate your code from the complexity of a subsystem - You provide a simple interface to a complex system - You promote loose coupling between the client and the subsystem
Cons: - A facade can become a god object coupled to all classes of an app
Facade: Relations with Other Patterns¶
- Facade defines a new interface for existing objects, whereas Adapter tries to make the existing interface usable. Adapter usually wraps just one object, while Facade works with an entire subsystem of objects
- Abstract Factory can serve as an alternative to Facade when you only want to hide the way the subsystem objects are created from the client code
- Flyweight shows how to make lots of little objects, whereas Facade shows how to make a single object that represents an entire subsystem
Facade: Relations with Other Patterns (cont.)¶
- Facade and Mediator have similar jobs: they try to organize collaboration between lots of tightly coupled classes. Facade defines a simplified interface to a subsystem of objects, but it does not introduce any new functionality. The subsystem itself is unaware of the facade. Mediator centralizes communication between components of the system. The components only know about the mediator object
- A Facade class can often be transformed into a Singleton since a single facade object is sufficient in most cases
- Facade is similar to Proxy in that both buffer a complex entity and initialize it on its own. Unlike Facade, Proxy has the same interface as its service object, which makes them interchangeable
Module F: Takeaway¶
- The Facade pattern provides a simplified interface to a complex subsystem
- It does not add new functionality but makes existing functionality easier to access
- It promotes loose coupling between client code and subsystem classes
- It is useful when integrating with complex libraries or legacy systems
- Be careful not to let the facade become a god object
Module G: Flyweight Pattern¶
Module G: Outline¶
- Intent
- Problem
- Solution
- Intrinsic vs. Extrinsic State
- Real-World Analogy
- Structure (UML)
- Java Code Example
- Applicability
- How to Implement
- Pros and Cons
- Relations with Other Patterns
- Module Takeaway
Flyweight: Intent¶
Flyweight is a structural design pattern that lets you fit more objects into the available amount of RAM by sharing common parts of state between multiple objects instead of keeping all of the data in each object.
- Also known as: Cache
Source: refactoring.guru
Flyweight: Problem¶
To have some fun after long working hours, you decide to create a simple video game: players would be moving around a map and shooting each other. You implement a realistic particle system as one of its features. Vast quantities of bullets, missiles, and shrapnel from explosions should fly all over the map and deliver a thrilling experience.
Upon finishing, you push the last commit, build the game and send it to a friend for testing. Although the game runs flawlessly on your machine, your friend was not able to play for long. On his computer, the game kept crashing after a few minutes of gameplay.
Flyweight: Problem (cont.)¶
After spending several hours digging through debug logs, you discover that the game crashed because of an insufficient amount of RAM. It turns out that your friend's computer is much less powerful than yours, and that is why the problem appeared so quickly on his machine.
The actual problem was related to the particle system. Each particle, such as a bullet, a missile or a piece of shrapnel, was represented by a separate object containing plenty of data. At some point, when the carnage on a player's screen reached its climax, newly created particles no longer fit into the remaining RAM, so the program crashed.
Flyweight: Problem (cont.)¶
Each particle object contains: - Color (same for all bullets) - Sprite/texture (same for all bullets) - Coordinates (unique per particle) - Direction vector (unique per particle) - Speed (unique per particle)
The color and sprite data is duplicated across thousands of particles, wasting enormous amounts of memory.
Flyweight: Solution - Intrinsic vs. Extrinsic State¶
The Flyweight pattern suggests that you stop storing the extrinsic state inside the object. Instead, you should pass this state to specific methods which rely on it. Only the intrinsic state stays within the object, letting you reuse it in different contexts.
Intrinsic State -- The constant data of an object. Other objects can only read it, not change it. This data lives within the flyweight object and remains immutable after creation. - Examples: color, sprite, texture
Extrinsic State -- Contextual data, unique to each object instance, that changes. - Examples: coordinates, direction, speed
Flyweight: Solution (cont.)¶
As a result, you would need fewer of these objects since they only differ in the intrinsic state, which has much fewer variations than the extrinsic.
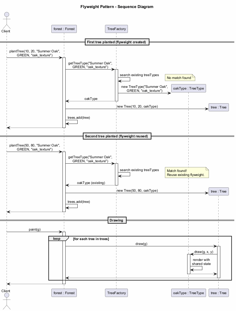
In the particle example, instead of thousands of particle objects with duplicated data, you would have only three flyweight objects (bullet, missile, shrapnel), each referenced by many context objects containing unique positional and movement data.
Flyweight: Immutability and Factory¶
Immutability Requirement: - Since the same flyweight object can be used in different contexts, you must make sure that its state cannot be modified - A flyweight should initialize its state just once, via constructor parameters - It should not expose any setters or public fields to other objects
Factory Pattern Integration: - To simplify access to various flyweights, create a factory method that manages a pool of existing flyweight objects - The factory accepts the intrinsic state of the desired flyweight, searches for an existing flyweight matching this state, and returns it if found. If not, it creates a new flyweight and adds it to the pool
Flyweight: Structure¶
-
Flyweight -- Contains the portion of the original object's state that can be shared between multiple objects (intrinsic state). The same flyweight object can be used in many different contexts. The state stored inside a flyweight is called intrinsic. The state passed to the flyweight's methods is called extrinsic
-
Context -- Contains the extrinsic state, unique across all original objects. When a context is paired with one of the flyweight objects, it represents the full state of the original object
-
Flyweight Factory -- Manages a pool of existing flyweights. With the factory, clients do not create flyweights directly. Instead, they call the factory, passing bits of the intrinsic state of the desired flyweight. The factory looks over previously created flyweights and either returns an existing one or creates a new one
-
Client -- Calculates or stores the extrinsic state of flyweights. From the client's perspective, a flyweight is a template object which can be configured at runtime by passing some contextual data into parameters of its methods
Flyweight - Class Diagram¶

Flyweight: Java Code Example - Flyweight Class¶
import java.awt.*;
// The flyweight class contains a portion of the state of a
// tree. These fields store values that are unique for each
// particular tree type. You will not find here the tree
// coordinates. But the texture and colors shared between
// many trees are here. Since this data is usually BIG, you
// would waste a lot of memory by keeping it in each tree
// object. Instead, we extract texture, color, and other
// repeating data into a separate object (TreeType).
public class TreeType {
private String name;
private Color color;
private String texture;
public TreeType(String name, Color color, String texture) {
this.name = name;
this.color = color;
this.texture = texture;
}
public String getName() { return name; }
public Color getColor() { return color; }
public String getTexture() { return texture; }
public void draw(Graphics g, int x, int y) {
// Draw the tree on canvas at position (x, y)
g.setColor(Color.BLACK);
g.fillRect(x - 1, y, 3, 5);
g.setColor(color);
g.fillOval(x - 5, y - 10, 10, 10);
}
}
Flyweight: Java Code Example - Flyweight Factory¶
import java.awt.*;
import java.util.ArrayList;
import java.util.List;
// The flyweight factory decides whether to reuse existing
// flyweight or to create a new object.
public class TreeFactory {
private static List<TreeType> treeTypes = new ArrayList<>();
public static TreeType getTreeType(String name,
Color color,
String texture) {
for (TreeType type : treeTypes) {
if (type.getName().equals(name) &&
type.getColor().equals(color) &&
type.getTexture().equals(texture)) {
return type;
}
}
TreeType type = new TreeType(name, color, texture);
treeTypes.add(type);
return type;
}
}
Flyweight: Java Code Example - Context Class¶
import java.awt.*;
// The context object contains the extrinsic part of the
// tree state. An application can create billions of these
// since they are pretty small: just two integer coordinates
// and one reference field.
public class Tree {
private int x;
private int y;
private TreeType type;
public Tree(int x, int y, TreeType type) {
this.x = x;
this.y = y;
this.type = type;
}
public void draw(Graphics g) {
type.draw(g, x, y);
}
}
Flyweight: Java Code Example - Client (Forest)¶
import java.awt.*;
import java.util.ArrayList;
import java.util.List;
import javax.swing.*;
public class Forest extends JFrame {
private List<Tree> trees = new ArrayList<>();
public void plantTree(int x, int y, String name,
Color color, String texture) {
TreeType type = TreeFactory.getTreeType(
name, color, texture);
Tree tree = new Tree(x, y, type);
trees.add(tree);
}
@Override
public void paint(Graphics g) {
for (Tree tree : trees) {
tree.draw(g);
}
}
public static void main(String[] args) {
Forest forest = new Forest();
// Plant 1,000,000 trees but only a few TreeType
// flyweight objects are created
for (int i = 0; i < 1000000; i++) {
forest.plantTree(
(int) (Math.random() * 800),
(int) (Math.random() * 600),
"Summer Oak",
Color.GREEN,
"oak_texture");
}
forest.setSize(800, 600);
forest.setVisible(true);
// Expected Output:
// A Swing window (800x600) displaying 1,000,000 trees
// rendered using only a few shared TreeType flyweight objects.
// Memory usage is significantly reduced compared to
// storing full data for each tree individually.
}
}
Flyweight - Sequence Diagram¶

Flyweight: Applicability¶
Use the Flyweight pattern only when your program must support a huge number of objects which barely fit into available RAM.
The benefit of applying the pattern depends heavily on how and where it is used. It is most useful when:
- An application needs to spawn a massive number of similar objects
- This drains all available RAM on a target device
- The objects contain duplicate state which can be extracted and shared between multiple objects
Flyweight: Applicability (cont.)¶
Important: The Flyweight pattern is merely an optimization. Before applying it, make sure your program does have the RAM consumption problem related to having a massive number of similar objects in memory at the same time. Make sure that this problem cannot be solved in any other meaningful way.
Flyweight: How to Implement¶
- Divide fields of a class that will become a flyweight into two parts:
- The intrinsic state: fields that contain unchanging data duplicated across many objects
-
The extrinsic state: fields that contain contextual data unique to each object
-
Leave the fields that represent the intrinsic state in the class, but make sure they are immutable. They should take their initial values only inside the constructor
Flyweight: How to Implement (cont.)¶
-
Go over methods that use fields of the extrinsic state. For each field used in the method, introduce a new parameter and use it instead of the field
-
Optionally, create a factory class to manage the pool of flyweights. It should check for an existing flyweight before creating a new one. Once the factory is in place, clients must only request flyweights through it, passing the intrinsic state to the factory
-
The client must store or calculate values of the extrinsic state (context) to be able to call methods of flyweight objects. For convenience, the extrinsic state along with the flyweight-referencing field may be moved to a separate context class
Flyweight: Pros and Cons¶
Pros: - You can save lots of RAM, assuming your program has tons of similar objects - Reduced memory footprint through state sharing
Cons: - You might be trading RAM over CPU cycles when some of the context data needs to be recalculated each time somebody calls a flyweight method - The code becomes much more complicated. New team members will always be wondering why the state of an entity was separated in such a way - Thread safety issues may arise from shared mutable references if not properly synchronized
Flyweight: Relations with Other Patterns¶
- You can implement shared leaf nodes of the Composite tree as Flyweights to save RAM
- Flyweight shows how to make lots of little objects, whereas Facade shows how to make a single object that represents an entire subsystem
- Flyweight would resemble Singleton if you somehow managed to reduce all shared states of the objects to just one flyweight object. But there are two fundamental differences:
- There should be only one Singleton instance, whereas a Flyweight class can have multiple instances with different intrinsic states
- The Singleton object can be mutable. Flyweight objects are immutable
Module G: Takeaway¶
- The Flyweight pattern shares common state between many objects to save memory
- Distinguish between intrinsic (shared, immutable) and extrinsic (unique, contextual) state
- Use a factory to manage the pool of flyweight objects
- Apply it only when you genuinely have a memory problem with many similar objects
- It is an optimization pattern -- do not use it prematurely
Module H: Proxy Pattern¶
Module H: Outline¶
- Intent
- Problem
- Solution
- Real-World Analogy
- Structure (UML)
- Types of Proxies
- Java Code Example
- Applicability
- How to Implement
- Pros and Cons
- Relations with Other Patterns
- Module Takeaway
Proxy: Intent¶
Proxy is a structural design pattern that lets you provide a substitute or placeholder for another object. A proxy controls access to the original object, allowing you to perform something either before or after the request gets through to the original object.
Source: refactoring.guru
Proxy: Problem¶
Why would you want to control access to an object? Here is an example: you have a massive object that consumes a vast amount of system resources. You need it from time to time, but not always.
You could implement lazy initialization: create this object only when it is actually needed. All of the object's clients would need to execute some deferred initialization code. Unfortunately, this would probably cause a lot of code duplication.
Proxy: Problem (cont.)¶
In an ideal world, we would want to put this code directly into our object's class, but that is not always possible. For instance, the class may be part of a closed third-party library.
We need a way to control access to the object without modifying the object's class or duplicating initialization logic across all clients.
Proxy: Solution¶
The Proxy pattern suggests that you create a new proxy class with the same interface as an original service object. Then you update your app so that it passes the proxy object to all of the original object's clients.
Upon receiving a request from a client, the proxy creates a real service object and delegates all the work to it.
Proxy: Solution (cont.)¶
But what is the benefit? If you need to execute something either before or after the primary logic of the class, the proxy lets you do this without changing that class. Since the proxy implements the same interface as the original class, it can be passed to any client that expects a real service object.
The proxy can handle: - Lazy initialization of the real object - Caching of results - Access control and authorization - Logging of requests - Resource management and cleanup
Proxy: Real-World Analogy¶
A credit card is a proxy for a bank account, which is a proxy for a bundle of cash. Both implement the same interface: they can be used to make a payment.
A consumer feels great because there is no need to carry loads of cash around. A shop owner is also happy since the income from a transaction gets added electronically to the shop's bank account without the risk of losing the deposit or getting robbed on the way to the bank.
Proxy: Structure¶
-
Service Interface -- Declares the interface of the Service. The proxy must follow this interface to be able to disguise itself as a service object
-
Service -- A class that provides some useful business logic
-
Proxy -- The proxy class has a reference field that points to a service object. After the proxy finishes its processing (e.g., lazy initialization, logging, access control, caching, etc.), it passes the request to the service object. Usually, proxies manage the full lifecycle of their service objects
-
Client -- Should work with both services and proxies via the same interface. This way you can pass a proxy into any code that expects a service object
Proxy - Class Diagram¶

Proxy: Types of Proxies¶
- Virtual Proxy (Lazy Initialization) -- Delays the creation of a heavyweight service object until it is actually needed
- Protection Proxy (Access Control) -- Only passes requests to the service object if the client's credentials meet certain criteria
- Remote Proxy -- The proxy passes the client request over the network, handling all of the details of working with the network
- Logging Proxy -- The proxy can log each request before passing it to the service
- Caching Proxy -- The proxy caches results of client requests and manages the life cycle of this cache, especially if results are quite large
- Smart Reference -- The proxy can track whether the client has obtained a reference to the service object and dismiss the service when no clients use it
Proxy: Java Code Example - Service Interface¶
import java.util.List;
// The interface of a remote service.
public interface ThirdPartyYouTubeLib {
List<Video> listVideos();
Video getVideoInfo(String id);
void downloadVideo(String id);
}
Proxy: Java Code Example - Video Class¶
public class Video {
private String id;
private String title;
public Video(String id, String title) {
this.id = id;
this.title = title;
}
public String getId() { return id; }
public String getTitle() { return title; }
@Override
public String toString() {
return "Video{id='" + id + "', title='" +
title + "'}";
}
}
Proxy: Java Code Example - Service¶
import java.util.*;
// The concrete implementation of a service connector.
// Methods of this class can request information from
// YouTube. The speed of the request depends on a user's
// internet connection as well as YouTube's. The
// application will slow down if a lot of requests are
// fired at the same time, even if they all request the
// same information.
public class ThirdPartyYouTubeClass
implements ThirdPartyYouTubeLib {
@Override
public List<Video> listVideos() {
// Send an API request to YouTube.
System.out.println("Downloading video list from " +
"YouTube API...");
return new ArrayList<>(); // Simplified
}
@Override
public Video getVideoInfo(String id) {
// Get metadata about some video.
System.out.println("Downloading info for video: " +
id);
return new Video(id, "Sample Video");
}
@Override
public void downloadVideo(String id) {
// Download a video file from YouTube.
System.out.println("Downloading video file: " + id);
}
}
Proxy: Java Code Example - Proxy (Caching)¶
import java.util.*;
// To save some bandwidth, we can cache request results
// and keep them for some time. But it may be impossible
// to put such code directly into the service class. For
// example, it could have been provided as part of a
// third party library and/or defined as final.
public class CachedYouTubeClass
implements ThirdPartyYouTubeLib {
private ThirdPartyYouTubeLib service;
private List<Video> listCache = null;
private Map<String, Video> videoCache = new HashMap<>();
private boolean needReset = false;
public CachedYouTubeClass(ThirdPartyYouTubeLib service) {
this.service = service;
}
@Override
public List<Video> listVideos() {
if (listCache == null || needReset) {
listCache = service.listVideos();
needReset = false;
}
return listCache;
}
@Override
public Video getVideoInfo(String id) {
if (!videoCache.containsKey(id) || needReset) {
videoCache.put(id, service.getVideoInfo(id));
}
return videoCache.get(id);
}
@Override
public void downloadVideo(String id) {
service.downloadVideo(id);
}
public void reset() {
needReset = true;
}
}
Proxy: Java Code Example - Manager Class¶
import java.util.List;
// The GUI class, which used to work directly with a
// service object, stays unchanged as long as it works
// with the service object through an interface. We can
// safely pass a proxy object instead of a real service
// object since they both implement the same interface.
public class YouTubeManager {
private ThirdPartyYouTubeLib service;
public YouTubeManager(ThirdPartyYouTubeLib service) {
this.service = service;
}
public void renderVideoPage(String id) {
Video info = service.getVideoInfo(id);
System.out.println("Rendering video page: " +
info.getTitle());
}
public void renderListPanel() {
List<Video> list = service.listVideos();
System.out.println("Rendering video list: " +
list.size() + " videos");
}
public void reactOnUserInput(String id) {
renderListPanel();
renderVideoPage(id);
}
}
Proxy: Java Code Example - Client¶
public class ProxyDemo {
public static void main(String[] args) {
// Create the real service
ThirdPartyYouTubeLib youtubeService =
new ThirdPartyYouTubeClass();
// Create the caching proxy
ThirdPartyYouTubeLib youtubeProxy =
new CachedYouTubeClass(youtubeService);
// The manager works through the interface,
// so it does not know if it is using the real
// service or the proxy
YouTubeManager manager =
new YouTubeManager(youtubeProxy);
// First call - fetches from the real service
manager.reactOnUserInput("video123");
// Second call - uses cached data
manager.reactOnUserInput("video123");
// Expected Output:
// Rendering video list: ... videos
// Rendering video page: video123
// Rendering video list: ... videos (served from cache)
// Rendering video page: video123 (served from cache)
}
}
Proxy - Sequence Diagram¶

Proxy: Applicability¶
There are dozens of ways to utilize the Proxy pattern. Here are the most common:
- Lazy initialization (virtual proxy): When you have a heavyweight service object that wastes system resources by being always up, even though you only need it from time to time. Instead of creating the object when the app launches, you can delay the object's initialization to a time when it is actually needed
Proxy: Applicability (cont.)¶
-
Access control (protection proxy): When you want only specific clients to be able to use the service object; for instance, when your objects are crucial parts of an operating system and clients are various launched applications (including malicious ones)
-
Local execution of a remote service (remote proxy): When the service object is located on a remote server. In this case, the proxy passes the client request over the network, handling all of the nasty details of working with the network
Proxy: Applicability (cont.)¶
-
Logging requests (logging proxy): When you want to keep a history of requests to the service object. The proxy can log each request before passing it to the service
-
Caching request results (caching proxy): When you need to cache results of client requests and manage the life cycle of this cache, especially if results are quite large. The proxy can implement caching for recurring requests that always yield the same results
-
Smart reference: When you need to be able to dismiss a heavyweight object once there are no clients that use it. The proxy can keep track of clients that obtained a reference to the service object or its results. From time to time, the proxy may go over the clients and check whether they are still active. If the client list gets empty, the proxy might dismiss the service object and free the underlying system resources
Proxy: How to Implement¶
-
If there is no pre-existing service interface, create one to make proxy and service objects interchangeable. Extracting the interface from the service class is not always possible, because you would need to change all of the service's clients to use that interface. An alternative is to make the proxy a subclass of the service class
-
Create the proxy class. It should have a field for storing a reference to the service. Usually, proxies create and manage the whole life cycle of their services. On rare occasions, a service is passed to the proxy via a constructor by the client
Proxy: How to Implement (cont.)¶
-
Implement the proxy methods according to their purposes. In most cases, after doing some work, the proxy should delegate the work to the service object
-
Consider introducing a creation method that decides whether the client gets a proxy or a real service. This can be a simple static method in the proxy class or a full-blown factory method
-
Consider implementing lazy initialization for the service object
Proxy: Pros and Cons¶
Pros: - You can control the service object without clients knowing about it - You can manage the lifecycle of the service object when clients do not care about it - The proxy works even if the service object is not ready or is not available - Open/Closed Principle: You can introduce new proxies without changing the service or clients
Cons: - The code may become more complicated since you need to introduce a lot of new classes - The response from the service might get delayed
Proxy: Relations with Other Patterns¶
- Adapter provides a different interface to the wrapped object, Proxy provides it with the same interface, and Decorator provides it with an enhanced interface
- Facade is similar to Proxy in that both buffer a complex entity and initialize it on its own. Unlike Facade, Proxy has the same interface as its service object, which makes them interchangeable
- Decorator and Proxy have similar structures, but very different intents. Both patterns are built on the composition principle, where one object is supposed to delegate some of the work to another. The difference is that a Proxy usually manages the lifecycle of its service object on its own, whereas the composition of Decorators is always controlled by the client
Module H: Takeaway¶
- The Proxy pattern provides a substitute or placeholder for another object
- It controls access and adds behavior without modifying the original service
- There are many types: virtual, protection, remote, logging, caching, smart reference
- It follows the Open/Closed Principle by allowing new proxies without changing existing code
- It is similar to Decorator in structure but different in intent and lifecycle management
Summary: Structural Design Patterns Comparison¶
| Pattern | Key Idea | Typical Use |
|---|---|---|
| Adapter | Convert interface | Legacy/third-party integration |
| Bridge | Separate abstraction/impl | Multi-dimensional hierarchies |
| Composite | Tree structure | Part-whole hierarchies |
| Decorator | Add behavior dynamically | Layered behaviors |
| Facade | Simplify interface | Complex subsystem access |
| Flyweight | Share state | Memory optimization |
| Proxy | Control access | Lazy init, caching, security |
Structural Patterns: Key Relationships¶
- Adapter vs Bridge: Adapter retrofits, Bridge designs up-front
- Composite vs Decorator: Both use recursive composition, but for different purposes
- Decorator vs Proxy: Similar structures, different lifecycle management
- Facade vs Adapter: Facade simplifies a subsystem, Adapter wraps a single object
- Flyweight vs Singleton: Flyweight has multiple shared instances, Singleton has one mutable instance
- Facade vs Mediator: Both organize collaboration, but Facade does not add functionality
References¶
- Gamma, E., Helm, R., Johnson, R., & Vlissides, J. (1994). Design Patterns: Elements of Reusable Object-Oriented Software. Addison-Wesley.
- Freeman, E., & Robson, E. (2020). Head First Design Patterns: Building Extensible and Maintainable Object-Oriented Software (2nd ed.). O'Reilly Media.
- Refactoring.Guru. Structural Design Patterns. https://refactoring.guru/design-patterns/structural-patterns
- Refactoring.Guru. Adapter. https://refactoring.guru/design-patterns/adapter
- Refactoring.Guru. Bridge. https://refactoring.guru/design-patterns/bridge
- Refactoring.Guru. Composite. https://refactoring.guru/design-patterns/composite
References (cont.)¶
- Refactoring.Guru. Decorator. https://refactoring.guru/design-patterns/decorator
- Refactoring.Guru. Facade. https://refactoring.guru/design-patterns/facade
- Refactoring.Guru. Flyweight. https://refactoring.guru/design-patterns/flyweight
- Refactoring.Guru. Proxy. https://refactoring.guru/design-patterns/proxy
- Bloch, J. (2018). Effective Java (3rd ed.). Addison-Wesley.
Thank You¶
Questions?¶
CEN206 Object-Oriented Programming Week-10: Structural Design Patterns Spring Semester, 2025-2026
Asst. Prof. Dr. Ugur CORUH
\(End-Of-Week-10-Module\)